Skip to content
Limited Time 30% off Mermaid Studio — Get discount →

C4 Diagram

Last updated:

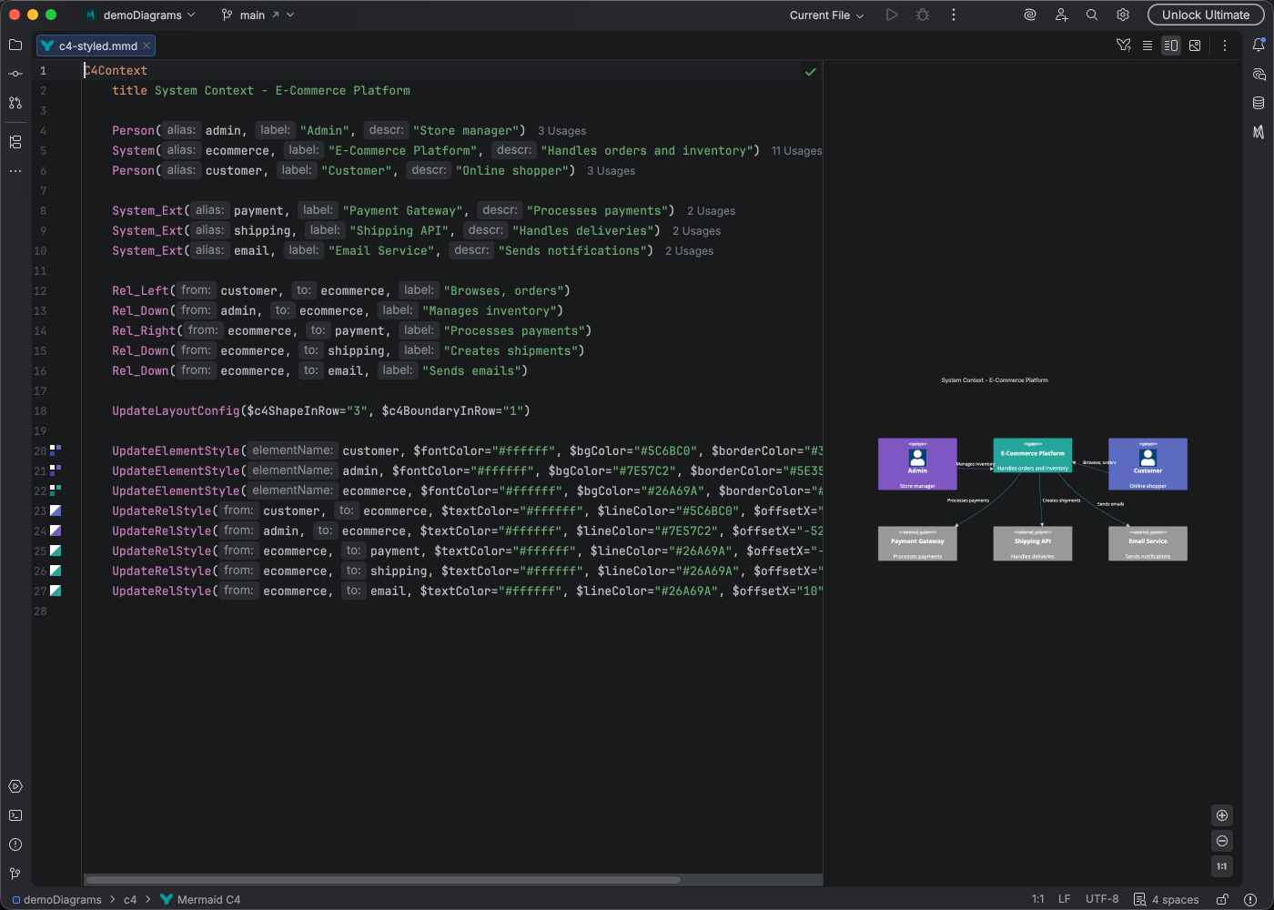
Mermaid Studio provides comprehensive support for C4 model diagrams inside IntelliJ-based IDEs, making it easy to document your system architecture without leaving your editor. C4 diagrams visualize software architecture at different levels of abstraction — Context, Container, Component, and Dynamic — and Mermaid Studio supports every variant.

Syntax highlighting integrates directly with IntelliJ’s color scheme system, so diagram colors always match your editor theme.

C4 diagram syntax highlighting in Armada Dark theme

Mermaid Studio provides comprehensive support for C4 diagrams:

  • Syntax highlighting - Color-coded elements, boundaries, and relationships
  • Code completion - Suggestions for C4 elements and relationship types
  • Documentation hover - See element descriptions on hover
  • Refactoring - Rename elements and update all references
  • Find usages - See where elements are referenced
  • Inlay hints - Inline parameter hints for clarity
  • Code Vision - Relationship counts at a glance
  • Navigation bar - Quick access to elements
  • Brace matching - Navigate boundary delimiters
  • Code folding - Collapse boundaries and containers
  • Formatting - Auto-format your diagram code
  • Inspections - Detect undefined references
  • Color provider - Preview and pick colors for styling
  • Structure view - Hierarchical overview of elements and boundaries

Diagram types:

  • C4Context - System context (highest level)
  • C4Container - Container diagram
  • C4Component - Component diagram
  • C4Dynamic - Dynamic/sequence view

Elements:

C4Container
Person(user, "User", "Description")
System(sys, "System", "Description")
System_Ext(ext, "External", "Description")
Container(cont, "Container", "Tech", "Description")
ContainerDb(db, "Database", "PostgreSQL", "Stores data")

Boundaries:

C4Container
System_Boundary(b1, "My System") {
Container(api, "API", "Node.js")
ContainerDb(db, "Database", "PostgreSQL")
}

Relationships:

  • Rel(from, to, "label") - Basic relationship
  • Rel(from, to, "label", "technology") - With technology
  • BiRel(a, b, "label") - Bidirectional

For the complete syntax reference, see the Mermaid.js C4 Diagram documentation.